1. Tổng quan
Bài viết hướng dẫn tính năng nhập khẩu dữ liệu từ Excel vào AMIS Mua hàng, giúp nhanh chóng đưa dữ liệu chứng từ vào phần mềm, tiết kiệm thời gian nhập liệu.
Nội dung bài viết bao gồm:
- Cách nhập khẩu dữ liệu từ excel vào Amis Mua hàng.
2. Hướng dẫn thực hiện
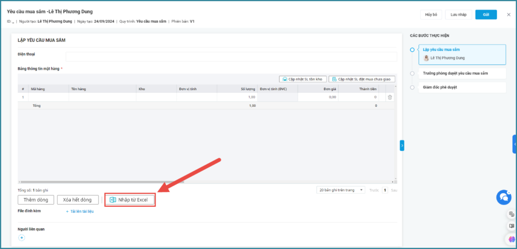
Lưu ý: Chương trình đáp ứng tiện ích Nhập từ Excel trên giao diện chi tiết của các chứng từ sau: Thỏa thuận mua hàng; Đề nghị duyệt báo giá; Kế hoạch mua hàng. Ví dụ 1: Nhập khẩu từ excel trên giao diện lập Đề nghị duyệt báo giá (Các chứng từ khác thực hiện thao tác tương tự). Bước 1: Trên giao diện Lập đề nghị duyệt báo giá\ Chọn chức năng Nhập từ excel. Bước 2: Chọn tệp nguồn: Chọn file excel chứa dữ liệu cần nhập khẩu. Bước 3: Ghép dữ liệu: Ghép cột dữ liệu trên phần mềm với cột dữ liệu trong file excel. Lưu ý: Trường hợp mong muốn lấy thêm hoặc bỏ bớt các thông tin trên các mã danh mục cần nhập khẩu thì có thể tích Ẩn/hiện thông tin. Bước 4: Kiểm tra dữ liệu: Chương trình hiển thị các dữ liệu không hợp lệ (nếu có) để kiểm tra lại. Bước 5: Nhấn Nhập dữ liệu: Chương trình hiển thị kết quả nhập khẩu Ví dụ 2: Nhập khẩu Yêu cầu mua sắm. Bước 1: Trên giao diện Lập yêu cầu mua sắm\ Chọn chức năng Nhập từ excel. Bước 2: Chọn tệp nguồn: Chọn file excel chứa dữ liệu cần nhập khẩu. Bước 3: Ghép dữ liệu: Ghép cột dữ liệu trên phần mềm với cột dữ liệu trong file excel. Bước 4: Kiểm tra dữ liệu: Chương trình hiển thị các dữ liệu không hợp lệ (nếu có) để kiểm tra lại. Bước 5: Nhấn Nhập dữ liệu: Chương trình hiển thị kết quả nhập khẩu.Nhập khẩu chứng từ









Nhập khẩu danh mục
Lưu ý: Chương trình đáp ứng tiện ích Nhập từ Excel trên danh mục mặt hàng và Nhà cung cấp.
Ví dụ 1 : Nhập khẩu từ excel trên giao diện danh mục/mặt hàng (Danh mục Nhà cung cấp thực hiện thao tác tương tự).
Bước 1: Trên giao diện danh mục/mặt hàng, Chọn chức năng Nhập từ excel.

Bước 2: Chọn tệp nguồn: Chọn file excel chứa dữ liệu cần nhập khẩu.
- Thêm mới: Sẽ tạo mới các mã trong danh mục mặt hàng.
- Cập nhật: Sẽ cập nhật, bổ sung thêm các thông tin của các mã đã được tạo từ trước trên danh mục.
- Ghi đè: Cập nhật dữ liệu theo thông tin mới của các mã đã được tạo từ trước trên danh mục.

Bước 3: Ghép dữ liệu: Ghép cột dữ liệu trên phần mềm với cột dữ liệu trong file excel.

Bước 4: Kiểm tra dữ liệu: Chương trình hiển thị các dữ liệu không hợp lệ (nếu có) để kiểm tra lại.

Bước 5: Nhấn Nhập dữ liệu: Chương trình hiển thị kết quả nhập khẩu.

Ví dụ 2: Nhập khẩu danh mục nhà cung cấp (Ccá danh mục khác thực hiện thao tác tương tự).
Bước 1: Trên giao diện Quản lý nha cung cấp/nhà cung cấp, Chọn chức năng Nhập từ excel.

Bước 2: Chọn tệp nguồn: Chọn file excel chứa dữ liệu cần nhập khẩu, chọn Phương thức nhập.

Bước 3: Ghép dữ liệu: Ghép cột dữ liệu trên phần mềm với cột dữ liệu trong file excel.

Bước 4: Kiểm tra dữ liệu: Chương trình hiển thị các dữ liệu không hợp lệ (nếu có) để kiểm tra lại.

Bước 5: Nhấn Nhập dữ liệu: Chương trình hiển thị kết quả nhập khẩu.
